게임 캐릭터용으로 만들 샘플 이미지를 뽑아보자
1. comfy ui를 설치한다
2. 체크포인트를 다운받는다.
체크포인트란, .safetensors 또는 .ckpt 파일로 메인 모델이다.
이걸 다운받아야 하는데 나는 로판 일러스트 느낌으로 뽑을거기때문에 AnythingV5를 선택했다.
- https://civitai.com 여기서 받을수있다는데 받았더니 깨진파일이라고 에러떠서
https://www.kaggle.com/datasets/luoxian1011/anything-v5?resource=download 여기서받았음
3. 체크포인트 폴더에 다운받은 체크포인트 모델을 복사해준다.
- ComfyUI/models/checkpoints/
- 복사후 ComfyUI 재시작하기.

4. comfy ui에서 다운받은 모델 클릭

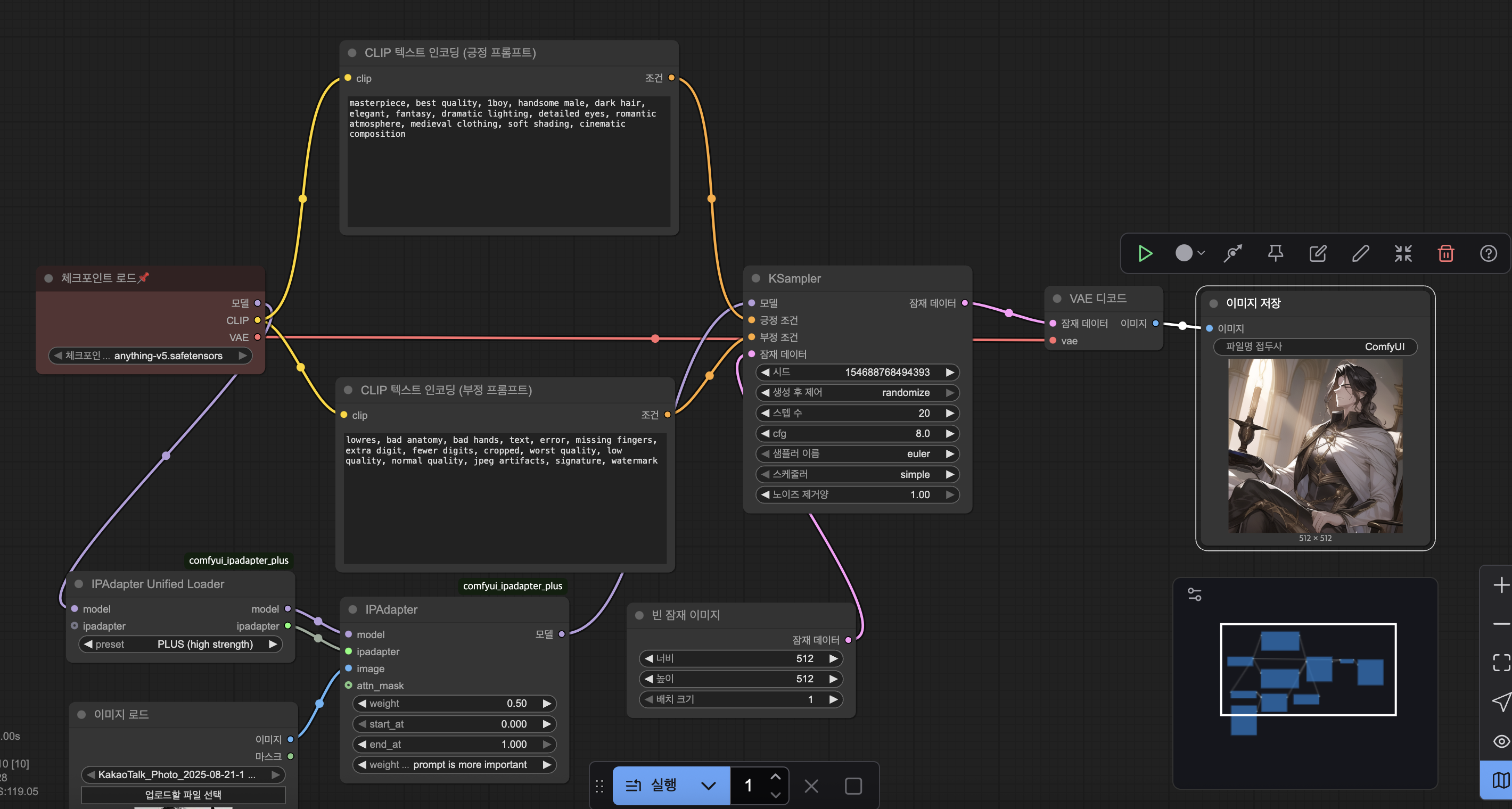
5. 프롬프트 노드들 추가하고 연결
- 좌측 노드에서 CLIP Text Encode (Prompt) 검색해서 더블클릭.
- 긍정 프롬프트용, 부정 프롬프트용 2개 추가. 프롬프트는 그냥 클로드한테 샘플이미지 주고 비슷한거 달라고 함.

6. 노드들을 추가한다 (좌측 노드 라이브러리에서 검색하고 더블클릭)
- KSampler (이미지 생성 엔진)
- VAE Decode (디코더)
- Save Image (이미지 저장)
7. 노드들 연결해줌 (드래그 하면 알아서 연결됨)
KSampler:
- positive → CLIP Text Encode 긍정조건
- negative → CLIP Text Encode 부정조건
- LATENT(잠재) → VAE Decode의 samples
VAE Decode:
- IMAGE → Save Image의 images
8. 추가 참조 이미지용 노드, IPAdapter 설치
우측상단 Manager 클릭하고, Install Missing Custom Nodes 클릭

필터에 Not installed 선택해주고,IPAdapter 검색해서 설치해준다.
나는 제일위에꺼 인기많아보이는거 설치했다.

뭔가를 설치하면 반드시 재시작한다.
노드검색에서 IPAdapter랑 IPAdapterUnifiedLoader 가져오고,
- 체크포인트의 MODEL → IPAdapterUnifiedLoader 노드의 model로 연결
- IPAdapterUnifiedLoader MODEL → IPAdapter노드의 model로 연결
- IPAdapter Model → KSampler의 model
전체적인 연결 flow는
체크포인트 → IPAdapterUnifiedLoader → IPAdapter → KSampler → VAE 디코드 → 이미지저장 순이다.
Load Image도 노드검색에서 가져온다. ( 한글판 이미지 로드. 베타 x)

참고할 샘플 이미지 업로드해서 하나 넣어주면됨.
실행을 눌러보면 에러가 뜨는데,

텍스트 -> 이미지 를 생성하는 과정에서, Ksampler에 빈 캔버스같은게 없어서 그렇단다.
Empty Latent Image 노드(빈 잠재 이미지)를 추가 하고 Ksampler와 연결해준다.
실행!!1

KSampler에 로딩바 생기면서 이미지를 생성함

내가 원한 그림체는 아닌데 암튼 성공에 의의를 둔다.
원하는 그림체 체크포인트 고르는게 중요할듯.
끝